虚拟化实验
虚拟化实验
QEMU-KVM虚拟机镜像制作
- 关闭防火墙和selinux
[root@cMaster perry]# systemctl stop firewalld
[root@cMaster perry]# setenforce 0
- 安装kvm并重启系统
## 1.安装kvm
yum install -y qemu-kvm libvirt virt-install bridge-utils
## 2.重启系统
init 6
- 验证kvm安装情况
[root@cMaster perry]# virsh -c qemu:///system list
Id Name State
----------------------------------------------------
- 加载并检测kvm模块是否工作正常
## 加载kvm模块
modprobe kvm
## 检查模块是否加载成功,执行如下命令
lsmod |grep kvm
- 启动kvm服务
## 1.启动libvirtd守护进程
systemctl start libvirtd
## 2.查看是否启动成功 下方显示“Active: active (running)”,则表示启动成功。
systemctl status libvirtd
● libvirtd.service - Virtualization daemon
Loaded: loaded (/usr/lib/systemd/system/libvirtd.service; enabled; vendor preset: enabled)
Active: active (running) since Sun 2022-04-17 18:22:21 PDT; 2min 28s ago
Docs: man:libvirtd(8)
https://libvirt.org
Main PID: 1014 (libvirtd)
Tasks: 19 (limit: 32768)
CGroup: /system.slice/libvirtd.service
├─1014 /usr/sbin/libvirtd
├─1343 /usr/sbin/dnsmasq --conf-file=/var/lib/libvirt/dnsmasq/defa...
└─1346 /usr/sbin/dnsmasq --conf-file=/var/lib/libvirt/dnsmasq/defa...
Apr 17 18:22:23 cMaster dnsmasq[1330]: listening on virbr0(#3): 192.168.122.1
Apr 17 18:22:23 cMaster dnsmasq[1343]: started, version 2.76 cachesize 150
Apr 17 18:22:23 cMaster dnsmasq[1343]: compile time options: IPv6 GNU-getop...fy
Apr 17 18:22:23 cMaster dnsmasq-dhcp[1343]: DHCP, IP range 192.168.122.2 -- ...h
Apr 17 18:22:23 cMaster dnsmasq-dhcp[1343]: DHCP, sockets bound exclusively ...0
Apr 17 18:22:23 cMaster dnsmasq[1343]: reading /etc/resolv.conf
Apr 17 18:22:23 cMaster dnsmasq[1343]: using nameserver 192.168.208.2#53
Apr 17 18:22:23 cMaster dnsmasq[1343]: read /etc/hosts - 5 addresses
Apr 17 18:22:23 cMaster dnsmasq[1343]: read /var/lib/libvirt/dnsmasq/defaul...es
Apr 17 18:22:23 cMaster dnsmasq-dhcp[1343]: read /var/lib/libvirt/dnsmasq/de...e
Hint: Some lines were ellipsized, use -l to show in full.
系统安装过程:略
检查KVM状态
virsh list

- 配置SSH
# 检查是否安装了ssh服务
apt-cache policy openssh-client openssh-server
# 安装openssh
apt-get install openssh-server
# 检查运行状态
ps -e|grep ssh
# 启用ssh服务
sudo /etc/init.d/ssh start
检查状态

配置KVM中的Linux(此处为Ubuntu 18.04)
[root@cMaster perry]# sudo apt update
[root@cMaster perry]# sudo apt upgrade
# 安装Xfce桌面环境
sudo apt install xfce4 xfce4-goodies
# 安装TightVNC服务器
sudo apt install tightvncserver
# 设置安全密码并创建初始配置文件
vncserver
以上 · 可能会遇到的问题

解决方案:检查网络连接状态,代理服务器状态。
磁盘空间不足
添加新磁盘并分区


分区后 添加到KVM存储池中

创建虚拟机时选择刚才创建的虚拟磁盘

- 权限不足问题:

[root@cMaster perry]# vim /etc/libvirt/qemu.conf
去除以下两行含"root"字样的注释

- 可能会使用到的SSH命令:
## 检查安装状态
rpm -qa |grep ssh
## 启动SSH服务
service sshd start
# 安装ssh-client命令:
sudo apt-get install openssh-client
# 安装ssh-server命令:
sudo apt-get install openssh-server
- virsh list -all 为空问题

解决方案:su !!!

VMware vSphere ESXi安装及网络设置
- 配置虚拟存储池

- 虚拟机安装
过程过于简单,直接从WorkStation中导出OVF,ESXi中导入即可。
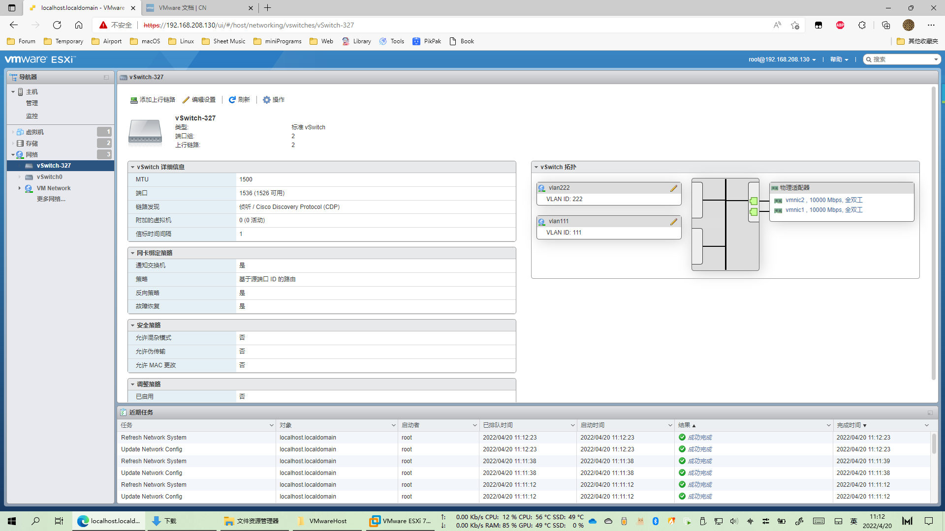
- 配置网络虚拟化
在虚拟交换机中添加,并做端口聚合

创建并配置VLAN


- 配置服务器虚拟化
编辑ESXi内虚拟机选项,配置网卡

虚拟机运行截图

